Sari direct la conținut

Split TVA: 11 scenarii de aplicare cu scheme de la ANAF

HotNews.ro
TVA split, Foto: ANAF
TVA split, Foto: ANAF

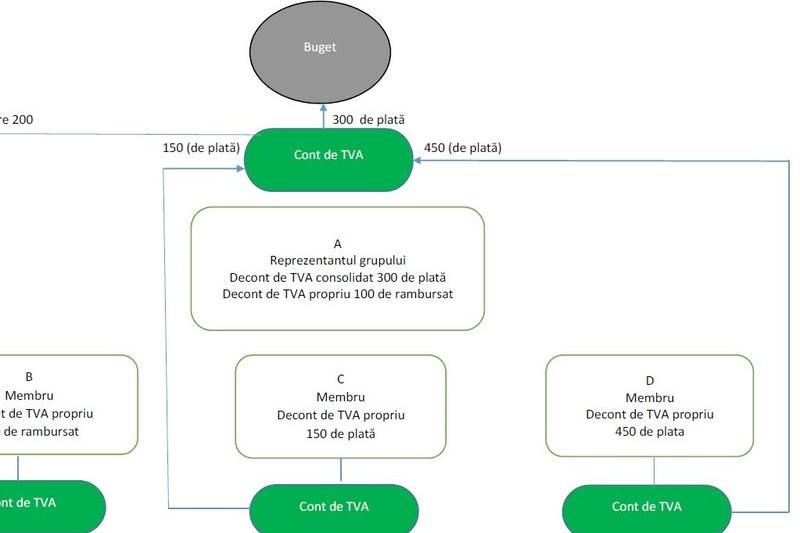
Agentia Nationala de Administrare Fiscala a desenat 11 scheme care ilustreaza scenarii de aplicare a platii defalcate a TVA. In acest moment, ordonanta de urgenta 23/2017, emisa de Guvernul Tudose, prevede ca de la 1 octombrie 2017 sistemul TVA split se poate aplica optional, iar de la 1 ianuarie 2018 va fi obligatoriu pentru toate firmele platitoare de TVA din Romania. De asemenea, firmele neplatitoare de TVA vor fi obligate sa achite TVA in contul special de TVA al furnizorului platitor de TVA.

Vezi scenariile TVA split pe StartupCafe.ro….

ARHIVĂ COMENTARII
INTERVIURILE HotNews.ro